DB ERD

ERD

  • 권한관리 용 : User, Group, Role, Resource 등(ERD)
  • Glue JobMeta 용 : Job실행옵션, JobData, 실행주기 등(ERD)
  • Quartz JDBCJobStore 용

권한관리 용 ERD

다음과 같은 9개의 Table로 구성되어 있습니다( GlueSecurity 참고) .

  • USERS
  • GROUPS_ROLES
  • GROUPS
  • REMOTE_SERVERS_INFO
  • RESOURCES_ROLES
  • RESOURCES
  • VIEW_ROLES
  • ROLES
  • VIEW_AUTHORITY

Image

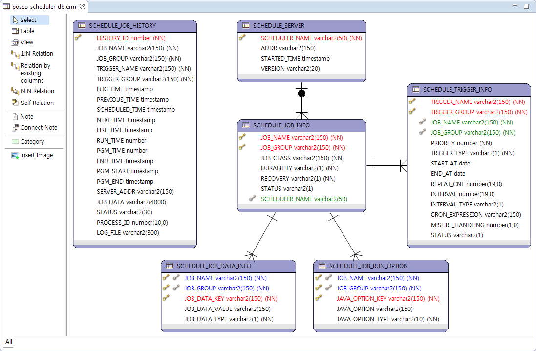
Glue JobMeta 용 ERD

다음과 같은 8개의 Table로 구성되어 있습니다.

  • SCHEDULE_SERVER
  • SCHEDULE_JOB_INFO
  • SCHEDULE_JOB_DATA_INFO
  • SCHEDULE_JOB_RUN_OPTION
  • SCHEDULE_TRIGGER_INFO
  • SCHEDULE_JOB_HISTORY
  • SCHEDULE_SERVER_HISTORY
  • SCHEDULE_META_HISTORY

Image

Quartz JDBCJobStore 용

Quartz 배포파일을 통해 제공됩니다 ( Quartz 참고 ). ( You can find table-creation SQL scripts in the “docs/dbTables” directory of the Quartz distribution )